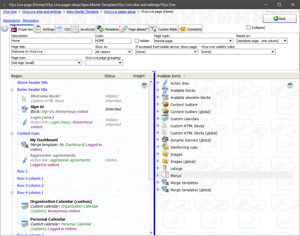
Since "Home" is based on "(template page - one column)", here we see how the templates really work. 
All of the items that came from "(template page - one column)" show in italics, and have a status of Inherited. This means that we can’t delete or edit them, but we can hide them from this page by right-clicking on the item and selecting Hide.